How to: Corrigir ausência da guia do Teams no Outlook (classic)
Ao utilizar o Outlook (classic), a guia do teams não aparece, conforme imagem em anexo:

PROBLEMA
Depois de atualizar para o Novo Teams, você notará os seguintes problemas:
- Quando você vai ao calendário do Outlook Desktop para criar uma reunião, o botão Reunião do Teams está ausente.
- Quando você marcar Outlook Desktop para o Suplemento de Reunião do Teams indo para Opções de > de Arquivos> Suplementos e selecione Ir ao lado de Suplementos COM, o Suplemento de Reunião do Teams está ausente.
Segue uma orientação da Microsoft para resolver o problema:
Documentação: Suplemento de Reunião do Teams está ausente no Outlook Desktop após atualização para o Novo Teams - Suporte da Microsoft
Após realizar os procedimentos acima da documentação, faça os passos extra abaixo:
1 – Abra o aplicativo Outlook (Classic) e clique em Arquivo:

2 – Clique em Opções:

3 – Clique em Suplementos, observe se o suplemento do Microsoft Teams aparece na lista de suplementos desabilitados. OBS: Na imagem fornecida, o suplemento não aparece pois já havia sido reabilitado previamente.

4 – Se aparecer, clique em Gerenciar, na lista clique em Itens Suplementos COM:

4.1 – Habilite o suplemento:

5 – Clique em Gerenciar, na lista clique em Itens desabilitados:

5.1 - Na próxima janela habilite o complemento.
OBS:
Na imagem fornecida, o suplemento não aparece pois já havia sido reabilitado previamente.

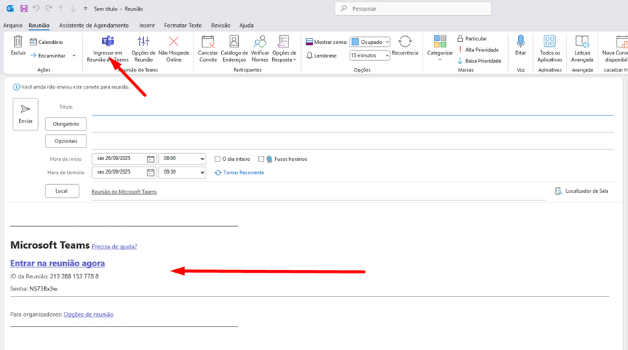
6 – Feche o aplicativo, abre novamente e veja que o suplemento estará disponível:
